• Competitor rules

    Please remember that any mention of competitors, hinting at competitors or offering to provide details of competitors will result in an account suspension. The full rules can be found under the 'Terms and Rules' link in the bottom right corner of your screen. Just don't mention competitors in any way, shape or form and you'll be OK.

Asus issues BIOS update to solve Intel CPU game crashing.

I'll say this, not just for balance but because it's true.

AMD have done the same thing in the past, the FX-9590, that thing was not stable at 5Ghz all core nor was it safe in terms of the CPU's longevity to be run like that, it only pulled 220 watts and we though that was way too high, it was.
 
Last edited:
We all know why these limited boost timers exist, its to make them look better than they are on bar charts, because reviewers don't benchmark anything for more than a minute.
I'm all for piling onto Intel over this, it annoys me that they allow the board makers to just ignore their specs.

But you're wrong about how PL1/PL2 and TAU work, that's why I'm still disputing that part of your post.

It doesn't help that the article you referenced is poorly written and causing confusion.

TAU is allowed to be unlimited and so far as I'm aware, the fixed Asus profile does not change this behaviour.

It:
- Disables MCE (boost clock ratios are fixed, i.e. the CPU can't just use the highest multiplier for every core).
- Restores Intel's recommended power limit for PL2 (from 4096 watts to 253 watts).
- Enables Intel's voltage/frequency table.

You're 100% right that it will have an impact on the top-end performance in something like Cinebench, or long-run workloads like blender. However, the impact will be less than the numbers you quoted, because as stated in the article: their CPU was an engineering sample and artificially power-limited lower than PL2.

Reverting to PL1: 125 or 150 watt (depending on the CPU) is NOT considered stock behaviour and Intel do not require it.

The performance loss for i9-K CPUs in highly multithreaded benchmarks or long-run workloads would be noticeable (enough to change their relative benchmark position in those apps) just with MCE disabled and PL2 being enforced.

The reported stability issues which have prompted the BIOS updates (with the Intel-default profiles) are not due to unlimited running @ PL2. A case in point: the compiling shaders would often instant-crash the PC, not only after 30 seconds (or whatever).

To be explicit here: if a CPU can't run at PL2 forever (assuming the motherboard and cooling are sufficient) then it is just broken and you can RMA it. That's not just my opinion, buildzoid said the same thing (with running Cinebench, or whatever) and it is Intel's opinion too.
 
I'm all for piling onto Intel over this, it annoys me that they allow the board makers to just ignore their specs.

But you're wrong about how PL1/PL2 and TAU work, that's why I'm still disputing that part of your post.

It doesn't help that the article you referenced is poorly written and causing confusion.

TAU is allowed to be unlimited and so far as I'm aware, the fixed Asus profile does not change this behaviour.

It:
- Disables MCE (boost clock ratios are fixed, i.e. the CPU can't just use the highest multiplier for every core).
- Restores Intel's recommended power limit for PL2 (from 4096 watts to 253 watts).
- Enables Intel's voltage/frequency table.

You're 100% right that it will have an impact on the top-end performance in something like Cinebench, or long-run workloads like blender. However, the impact will be less than the numbers you quoted, because as stated in the article: their CPU was an engineering sample and artificially power-limited lower than PL2.

Reverting to PL1: 125 or 150 watt (depending on the CPU) is NOT considered stock behaviour and Intel do not require it.

The performance loss for i9-K CPUs in highly multithreaded benchmarks or long-run workloads would be noticeable (enough to change their relative benchmark position in those apps) just with MCE disabled and PL2 being enforced.

The reported stability issues which have prompted the BIOS updates (with the Intel-default profiles) are not due to unlimited running @ PL2. A case in point: the compiling shaders would often instant-crash the PC, not only after 30 seconds (or whatever).

To be explicit here: if a CPU can't run at PL2 forever (assuming the motherboard and cooling are sufficient) then it is just broken and you can RMA it. That's not just my opinion, buildzoid said the same thing (with running Cinebench, or whatever) and it is Intel's opinion too.

Reverting to PL1: 125 or 150 watt (depending on the CPU) is NOT considered stock behaviour and Intel do not require it.

So motherboard vendors did nothing wrong and there is no need to make a change?

Is this because its guidance, not required? Be that as i may then yes this is entirely Intel's doing and fault, nothing at all to do with the motherboard vendors, this is where i have a problem with it, on the one hand Intel are saying this is a fault with motherboard vendors, but actually they don't have any requirements to follow any of your guidance.

With that said all of this is performative, its public relations, "oh its because motherboard vendors are doing it wrong" while at the same time tell them they still don't actually have to change anything at all... You as the consumer think this problem has been fixed, but it hasn't.
 
Last edited:
Also, how can i as a consumer be expected to trust any Intel product?

If the specification guidance are just that and nothing more then how do i trust a third party product to treat that CPU out of the box any more competently than my mate trying his hand at overclock with my rig? Because we obviously can't.
 
Intel know what safe is for their CPU's, hence the guidance, but they have no requirements for third parties to run them safely through the products sold to you, what am i supposed to make of that?
 
Last edited:
So motherboard vendors did nothing wrong and there is no need to make a change?
They've been doing it for a long while, but I guess they got away with it until these latest i9 CPUs, though Buildzoid theorised that Intel's binning process probably isn't all that either lately and more CPUs are failing to run Cinebench "out of the box", so maybe it is a combination of motherboard makers taking liberties and Intel binning CPUs right on the edge to maximise performance or profits @ the high-end.

but actually they don't have any requirements to follow any of your guidance.
I don't know why Intel bother producing all these detailed specs, tbh (you can't publicly download them for AMD, so far as I know, but Buildzoid said they're a lot more strict and nvidia are super strict).

If the specification guidance are just that and nothing more then how do i trust a third party product to treat that CPU out of the box any more competently than my mate trying his hand at overclock with my rig? Because we obviously can't.
Yeah, any board you buy (especially the high-end ones) is basically just factory overclocked in ways that are not explained to the user and in many cases the settings are buried away in the BIOS and the first you'll know about it, is that your temps/power draw are really high and/or it crashes, which has led to this situation of the updated profiles that are reverting to the recommended config.

There's no universality in those profiles either (i.e. they can be different between brands), since they're admitting their "out of the box" profiles have little resemblance to how these CPUs are supposed to be run and Intel have either been ignorant of that fact, or (more likely) just turning a blind eye to it.
 
With that said all of this is performative, its public relations, "oh its because motherboard vendors are doing it wrong" while at the same time tell them they still don't actually have to change anything at all... You as the consumer think this problem has been fixed, but it hasn't.
The wording of Gigabyte's press release shows that it is a culture-change too (wrapped up in marketing) and I find it very disingenuous.

This is the headline:
"Superior Stability by GIGABYTE BETA BIOS with Intel Baseline on Z790/B760 Motherboards"

Superior stability? You mean.., running a CPU at the recommended settings of the manufacturer? That's superior stability? I think it is called: "not overclocking" to us regular people.

Then there's "PerfDrive":
"If users aim for enhanced and optimized performance, we also provide the GIGABYTE PerfDrive feature tailored for each GIGABYTE motherboard to allow users enjoy premier system performance. Please note that when enabling Intel Baseline, the PerfDrive settings will revert to default and be grayed out due to option linkage."

Which is:
In addition to the reputable Instant 6GHz, which provide an easy way for users to run Intel® Core™ i9-13900K, i9-13900KF, i7-13700K, and i7-13700KF CPUs beyond 6GHz by simply activating related BIOS setting, GIGABYTE PerfDrive technology on the Z790 platform integrates several modes of BIOS setting as well. The Optimization mode enables processors such as Intel® 13th gen Core™ CPU to run at all-cores high-speed without throttling under overheating and enable Intel® Core™ i9-13900K to complete the burning test successfully with 360 water cooling. The Spec Enhance mode allows processors such as Intel® 13th gen Core™ CPU to balance between high performance and low temperature, including Intel® Core™ i9-13900K CPU with 360 water cooling. The E-Core™ Disable mode allocates CPU resources to P-core exclusively to boost its overclocking and gaming performance, while diminishing the overall power consumption of processors.

Again, there's no explicit explanation of what these features actually MEAN and the wording when you enable the Intel profile implies that you're a dummy who wants to lose performance.

I mean, sure, if I run my CPU at 7 Ghz and then I stop, I will lose performance, but that's also not what Intel recommends so I don't care!

This seems like part of the normalisation of overclocking which XMP/EXPO is part of and I know it isn't going to be a popular opinion on an enthusiast forum, but I'd just turn off the lot, because otherwise what's the point in all the specs, binning and reliability testing if 99% of PCs are invisibly overclocked out of the box?
 
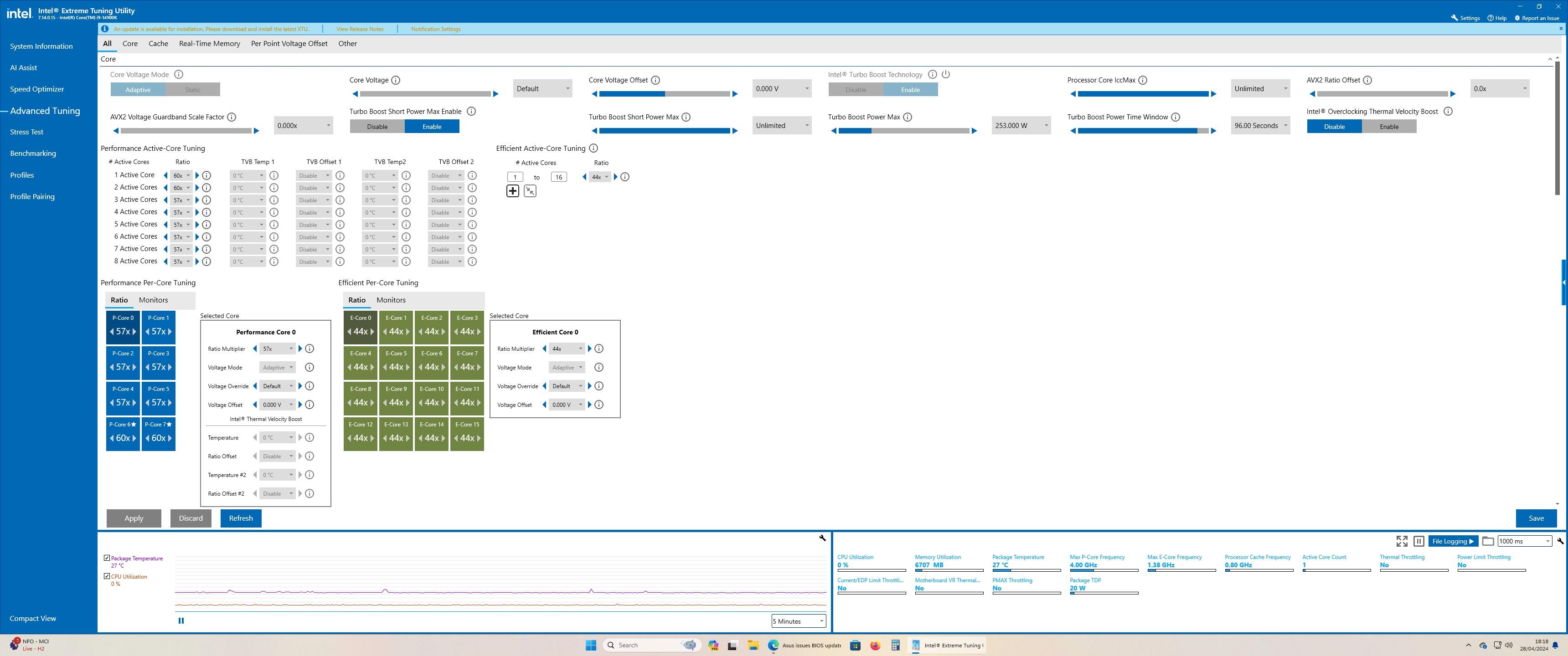
My Asus default powers levels look to be this

PL1 Turbo Boost power Max ( This one is default set to 253watts )
PL2 Turbo Boost Short Power Max (This is the 96 second one which is default set to unlimited power 4000watts)

I taken a screen shot of XTU and have not changed anything

Qaurw4p.jpeg
 
My Asus default powers levels look to be this

PL1 Turbo Boost power Max ( This one is default set to 253watts )
PL2 Turbo Boost Short Power Max (This is the 96 second one which is default set to unlimited power 4000watts)

I taken a screen shot of XTU and have not changed anything
Have you tested it in a multithreaded application? I suspect you'll find it boosts forever if you haven't changed anything since you got the board, but happy to be proved wrong.
 
Have you tested it in a multithreaded application? I suspect you'll find it boosts forever if you haven't changed anything since you got the board, but happy to be proved wrong.

I ran some benchmarks when i first built the system but can't remember if it kept the boost up

Am just installing cinebench 2024 again now to see
 
The wording of Gigabyte's press release shows that it is a culture-change too (wrapped up in marketing) and I find it very disingenuous.
HUB just released a video testing this and it is actually worse than I thought.

Gigabyte's baseline profile underclocks the CPU by setting PL2 below spec. I guess we know what they meant by "Superior stability" now.

 
Last edited:
You are right there.. I've always pointed the finger at the likes of Asus for pushing too many volts at CPU's with their Auto settings. People defended Asus on this, but pushing upwards of 1.45volts at a stock CPU to get the most out of it short term to make them selves look like the faster motherboard is taking the ****
Here's a variation of stock VID tables for P-cores tracked over several 14900K's by a user. Please note the stock VID is factory-fused by Intel.

lEwkj61.png
 
Last edited:
@Tetras on your point about AMD being strict and Nvidia being very strict when it comes to enforcing their standards.

Nvidia can afford to be very strict, they don't need to be taking any chances with stability issues caused by third parties trying to one up eachother, and Nvidia aren't looking over at AMD thinking we need to pull out all the stops to keep up with those guys.

HUB just released a video testing this and it is actually worse than I thought.

Gigabyte's baseline profile underclocks the CPU by setting PL2 below spec. I guess we know what they meant by "Superior stability" now.


Its going to be interesting to see how this develops, MSI might look at that and be thinking they can push it 5% harder than that to get ahead on the bar charts, Asus will be looking at MSI and thinking the same thing, which is exactly how we got here in the first place, which is why i'm wondering if Intel are actually sick of their _____ and are scramming ENOUGH!!!
 
Last edited:
Have you tested it in a multithreaded application? I suspect you'll find it boosts forever if you haven't changed anything since you got the board, but happy to be proved wrong.
I just checked and the boost does drop to 5400mhz when the wattage drops to 253watts after the 96 seconds
 
Not everyone will have the cooling for 250 watts, so by taking the middle ground Gigabyte are just playing it safe.
 
Last edited:
No it not the latest bios with the fix

Am not going to update to that one unless i start getting problems

Same, got all my memory timings all dialed in. Usually these types bios fixes will also break a lot of things that worked before.
 
I just checked and the boost does drop to 5400mhz when the wattage drops to 253watts after the 96 seconds
Hmm, from what I can gather, your CPU is both, it is limited and not limited.

In the manual, Asus say:
- The long duration limit is treated as equivalent to PL1.
- The short duration limit is treated as equivalent to PL2.

Your BIOS has set no power cap set for PL2 (4096 watts), but after 96 seconds it will revert to PL1 (253 watts).

The Intel spec says that:
- PL1 is 125 watts (K) or 150 watts (KS).
- PL2 is 253 watts.
- The recommended duration of PL2 is 56 seconds.

So, you are exceeding PL1 by 128 watts and PL2 by an unlimited amount, depending on the application.

A closer to stock configuration (since Intel consider an infinite PL2 boost as stock) would be to set:
- PL1 to 125 watts.
- PL2 to 253 watts.
- Package power time window to infinite.

That said, if you aren't having any stability issues then there's no need to change anything unless you want to.
 
Back
Top Bottom